



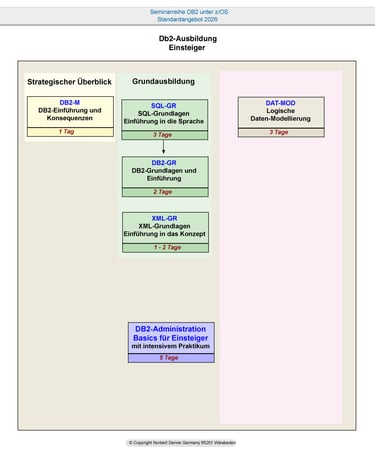
Einsteiger
Db2-Grundlagen für z/OS
Fortgeschrittene
Vertiefung in DB2-Techniken
Wir bieten keine öffentlichen Seminare an:
nur firmenspezifische bzw. bedarfsgerechte Anforderungen: Seminare, Workshops, Coaching vor Ort oder
Online-Seminare/Webinare
auch für kleine Teilnehmergruppen .
Experten
Tiefgehendes Db2-Spezialwissen


Kontakt
Erreichen Sie uns für weitere Informationen.
Impressum
Verantwortlich: Norbert Denne
Im Weingarten 47
65201 Wiesbaden
Telefon
+49 611 72476650/52
© 2025. All rights reserved.
Umsatzsteuer-ID
DE113763610
